Create SCCM Client Policies
Overview of client deployment methods
Push client to all the devices
Check logs and location of client deployment
A thing that’s installed along with client
Create SCCM Client Policies
We need to install SCCM clients on target devices too, and before installation, we also need to define SCCM client policies, which cover client-server talking, hardware inventory, software inventory, software update scan, power management, remote tool, compliance setting, computer restart, software deployment, software metering, etc.
Software metering: SCCM provides a good feature called Software Metering that monitors application usage. Software metering is used to monitor Windows PC desktop apps with a filename ending in.exe
Overview of client deployment methods












We can also use a company logo for software center, but I'll just use a pure blue foreground:







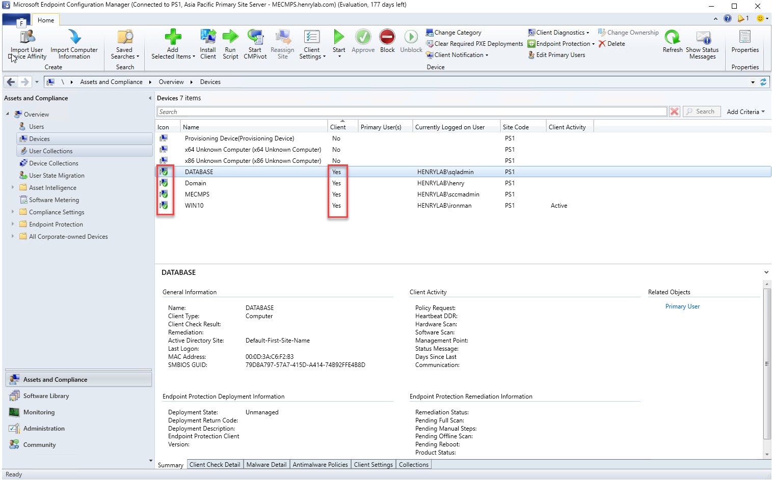
Push client to all the devices
2 ways of installing SCCM client:
- one is to install manually on client machine
- the other is to push from SCCM server:









Check logs and location of client deployment
ccmsetup.log – under ccmsetup, to view the status of SCCM client installation
ClientIDManagerStartup.log – under CCM, creates and maintains the client GUID
LocationServices.log – under CCM, finds management points and distribution points

If installation is successful, service ccmexec will be running and there'll be a "Configuration Manager" in control panel:



A thing that’s installed along with client
Software Center
